Category | remarks |
|---|---|
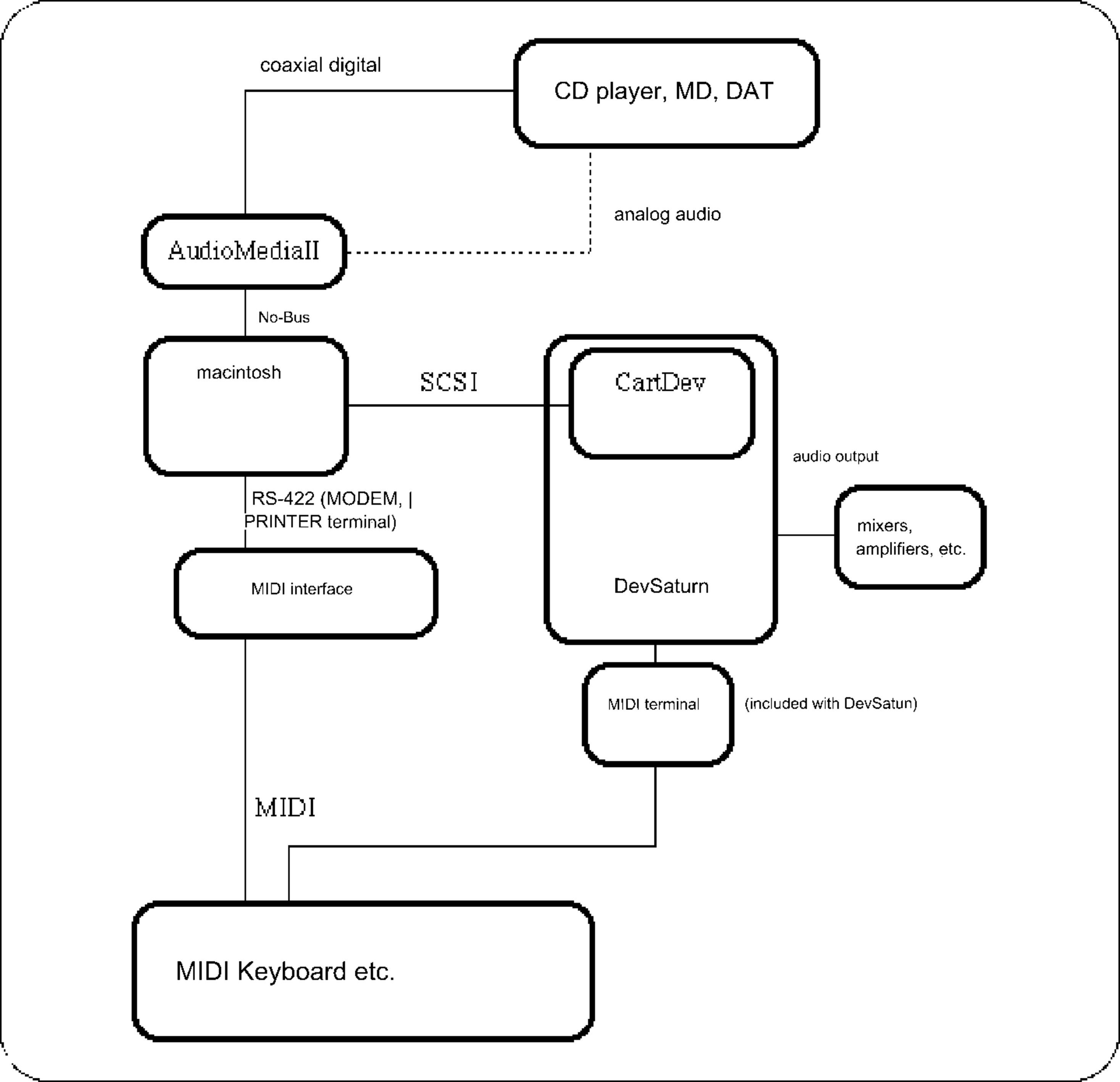
| Macintosh | Power Mac, RAM 16BM or more, HDD 500MB or more recommended. |
| MIDI for Macintosh interface | STUDIO3, MIDI translator etc. MIDI sound sources such as SC-55 and SC-88 also have MIDI interface functions. |
| MIDI keyboard | Since it will be used for data input etc., we recommend one with rich MIDI functions. |
| sampling source | CD players, MD, DAT, etc. When using an AudioMediaII board, we recommend one with a coaxial digital out. |
| sampling board or hard disk recording system | AudioMediaII is recommended. Samplers that can be connected to Macintosh via SCSI are also available. |
| development target | CartDev+DevSaturn |
| others | It is convenient to have a GM-compatible MIDI sound source for composing and checking. Also, to monitor multiple sound sources, you will also need a MIXER, amplifier, speakers, etc. |
The figure below shows the hardware environment recommended by SEGA for sound designers.
| tool | product name | remarks |
|---|---|---|
| waveform editor | SOUND DESIGNER2 | It is bundled as standard with the AudioMediaII board. |
| WAVE editor | commercially available tools | |
| tone editor | TONE editor | Sega provided tools |
| sequencer | VISION | Studio VISION is also available. |
| CUBASE | Can also be used with CUBASE AUDIO | |
| PERFORMER | DIGITAL PERFORMER can also be used. | |
| DSP effect edit tools | DSP LINKER | Sega provided tools |
| others | Sound Simulator | Sega provided tools |
★ SGL User's Manual ★ Development environment